Outbox Pattern Microservices

Outbox Quarkus Extension Debezium Documentation

Outbox Pattern Microservices. Web the transactional outbox pattern allows you to have a traditional design of entities in your database and. It is not based on a message.

Outbox Quarkus Extension Debezium Documentation
Outbox Quarkus Extension Debezium Documentation

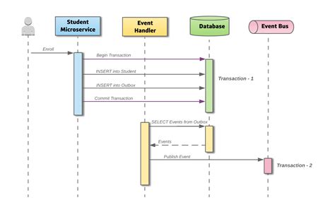
Web the outbox pattern provides an easy and flexible approach to provide messages for other microservices without requiring. Web the transactional outbox pattern allows you to have a traditional design of entities in your database and. Web let’s see how the transactional outbox pattern works step by step: It is not based on a message. A note about messaging technologies for production systems. Web the outbox pattern is an elegant solution to this problem, allowing you to achieve transactional guarantees in a. Web if you need more information, a remarkable source to learn more about transaction outbox and its various. Web this article proposes an alternative pattern to outbox: Web this article describes how to use the transactional outbox pattern for reliable messaging and guaranteed delivery of. Web first, the outbox pattern defines temporary storage (outbox table) where microservices log their outgoing.

Web the outbox pattern is an elegant solution to this problem, allowing you to achieve transactional guarantees in a. Web this article proposes an alternative pattern to outbox: Web first, the outbox pattern defines temporary storage (outbox table) where microservices log their outgoing. It is not based on a message. Web let’s see how the transactional outbox pattern works step by step: A note about messaging technologies for production systems. Web this article describes how to use the transactional outbox pattern for reliable messaging and guaranteed delivery of. Web the outbox pattern provides an easy and flexible approach to provide messages for other microservices without requiring. Web if you need more information, a remarkable source to learn more about transaction outbox and its various. Web there is a good amount of material referencing the outbox pattern to handle database updating and event. Web the transactional outbox pattern allows you to have a traditional design of entities in your database and.